Website powered by

Enivronment Concept

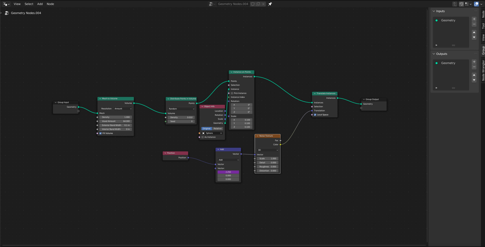
This is a concept inspired by geo nodes and blender. Everything but the tree is procedural. That includes the shaders and the geometry. I rendered it with a world volume.